docker-kubelet
2024/1/17小于 1 分钟
k8s vs Docker
https://zhuanlan.zhihu.com/p/405991286
参考文档:https://kubernetes.io/zh/docs/concepts/overview/components/
概览
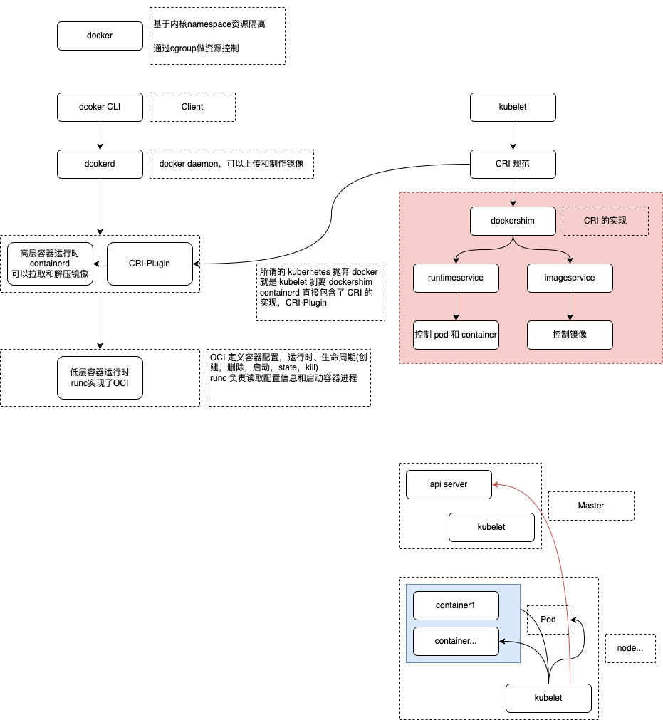
k8s 不用和 docker 打交道,containerd 直接包含了 cri-plugin

https://zhuanlan.zhihu.com/p/405991286
参考文档:https://kubernetes.io/zh/docs/concepts/overview/components/
k8s 不用和 docker 打交道,containerd 直接包含了 cri-plugin
